はじめに
概要
今日は祝日なので遅ればせながらAlpacaHack Round 4の問題に挑戦してみます。 今回は最初の問題の「Simple Flag Checker」を解いてみます。 ジャンルとしては「Rev」とのことです。 いわゆるリバースエンジニアリングの問題でバイナリのファイルが与えられるので、 そのファイルを解析してflagを取得するような問題っぽいです。 バイナリとかアセンブラとかよく分かっていないのでいつも通りChatGPTに助けてもらいながらやっていこうと思います。
AlpacaHack
AlpacaHackへのリンクはこちら
私のCTF環境
- Windows 11/WSL2
- Ubuntu 22.04 LTS
- Ghidra
前回の記事
2024年10月13日の記事です。
AlpacaHackで始めるCTF入門5:AlpacaHack Round 3 - qrimeに挑戦
問題内容
問題ページを開くとcheckerというファイルをダウンロードできます。
おそらくこのファイルが何かしらの言語で書かれたソフトのソースコードをコンパイルしてできた実行ファイル(バイナリ)みたいなものだと思います。
つまり、このバイナリの実行ファイルをソースコードに戻せたらflagが取得できそうです。
checkerを調べてみる
まずはfileコマンドでcheckerファイルの形式を確認してみます。
$ file checker
checker: ELF 64-bit LSB pie executable, x86-64, version 1 (SYSV), dynamically linked, interpreter /lib64/ld-linux-x86-64.so.2, BuildID[sha1]=c2dd390ecbb794a78e20db0151832e9dd5c6359d, for GNU/Linux 3.2.0, not stripped
ChatGPTに聞いたところ一般的なバイナリファイルらしいです。また、not strippedだと関数名や変数名の情報が残っていて解析しやすいっぽいです。
次にstringsコマンドで中身を確認してみます。
$ strings checker
/lib64/ld-linux-x86-64.so.2
mgUa
__cxa_finalize
fgets
__printf_chk
__libc_start_main
puts
memcmp
stdin
...
fgetsやstdinがあるのでC/C++言語っぽいです。
nmコマンドでシンボルを確認してみます。
$ nm checker
0000000000003da8 d _DYNAMIC
0000000000003f98 d _GLOBAL_OFFSET_TABLE_
0000000000002000 R _IO_stdin_used
w _ITM_deregisterTMCloneTable
w _ITM_registerTMCloneTable
0000000000002184 r __FRAME_END__
0000000000002030 r __GNU_EH_FRAME_HDR
0000000000004330 D __TMC_END__
000000000000038c r __abi_tag
0000000000004330 B __bss_start
w __cxa_finalize@GLIBC_2.2.5
0000000000004000 D __data_start
0000000000001180 t __do_global_dtors_aux
0000000000003da0 d __do_global_dtors_aux_fini_array_entry
0000000000004008 D __dso_handle
0000000000003d98 d __frame_dummy_init_array_entry
w __gmon_start__
U __libc_start_main@GLIBC_2.34
U __printf_chk@GLIBC_2.3.4
U __stack_chk_fail@GLIBC_2.4
0000000000004330 D _edata
0000000000004340 B _end
0000000000001a9c T _fini
0000000000001000 T _init
00000000000010e0 T _start
0000000000004338 b completed.0
0000000000004000 W data_start
0000000000001110 t deregister_tm_clones
U fgets@GLIBC_2.2.5
00000000000011c0 t frame_dummy
0000000000001980 T main
U memcmp@GLIBC_2.2.5
U puts@GLIBC_2.2.5
0000000000001140 t register_tm_clones
0000000000004330 B stdin@GLIBC_2.2.5
0000000000004020 D table
00000000000011d0 T update
objdumpコマンドでシンボルも確認してみます。
$ objdump -t checker
checker: ファイル形式 elf64-x86-64
SYMBOL TABLE:
0000000000000000 l df *ABS* 0000000000000000 Scrt1.o
000000000000038c l O .note.ABI-tag 0000000000000020 __abi_tag
0000000000000000 l df *ABS* 0000000000000000 crtstuff.c
0000000000001110 l F .text 0000000000000000 deregister_tm_clones
0000000000001140 l F .text 0000000000000000 register_tm_clones
0000000000001180 l F .text 0000000000000000 __do_global_dtors_aux
0000000000004338 l O .bss 0000000000000001 completed.0
0000000000003da0 l O .fini_array 0000000000000000 __do_global_dtors_aux_fini_array_entry
00000000000011c0 l F .text 0000000000000000 frame_dummy
0000000000003d98 l O .init_array 0000000000000000 __frame_dummy_init_array_entry
0000000000000000 l df *ABS* 0000000000000000 main.c
0000000000000000 l df *ABS* 0000000000000000 crtstuff.c
0000000000002184 l O .eh_frame 0000000000000000 __FRAME_END__
0000000000000000 l df *ABS* 0000000000000000
0000000000003da8 l O .dynamic 0000000000000000 _DYNAMIC
0000000000002030 l .eh_frame_hdr 0000000000000000 __GNU_EH_FRAME_HDR
0000000000003f98 l O .got 0000000000000000 _GLOBAL_OFFSET_TABLE_
00000000000011d0 g F .text 00000000000007a9 update
0000000000000000 F *UND* 0000000000000000 __libc_start_main@GLIBC_2.34
0000000000000000 w *UND* 0000000000000000 _ITM_deregisterTMCloneTable
0000000000004000 w .data 0000000000000000 data_start
0000000000000000 F *UND* 0000000000000000 puts@GLIBC_2.2.5
0000000000004330 g O .bss 0000000000000008 stdin@GLIBC_2.2.5
0000000000004330 g .data 0000000000000000 _edata
0000000000001a9c g F .fini 0000000000000000 .hidden _fini
0000000000000000 F *UND* 0000000000000000 __stack_chk_fail@GLIBC_2.4
0000000000000000 F *UND* 0000000000000000 memcmp@GLIBC_2.2.5
0000000000000000 F *UND* 0000000000000000 fgets@GLIBC_2.2.5
0000000000004020 g O .data 0000000000000310 table
0000000000004000 g .data 0000000000000000 __data_start
0000000000000000 w *UND* 0000000000000000 __gmon_start__
0000000000004008 g O .data 0000000000000000 .hidden __dso_handle
0000000000002000 g O .rodata 0000000000000004 _IO_stdin_used
0000000000004340 g .bss 0000000000000000 _end
00000000000010e0 g F .text 0000000000000026 _start
0000000000004330 g .bss 0000000000000000 __bss_start
0000000000001980 g F .text 000000000000011c main
0000000000000000 F *UND* 0000000000000000 __printf_chk@GLIBC_2.3.4
0000000000004330 g O .data 0000000000000000 .hidden __TMC_END__
0000000000000000 w *UND* 0000000000000000 _ITM_registerTMCloneTable
0000000000000000 w F *UND* 0000000000000000 __cxa_finalize@GLIBC_2.2.5
0000000000001000 g F .init 0000000000000000 .hidden _init
正直よく分かりませんが、デバッグの時に使えるっぽいです。
checkerを実行してみる
実行してみるとflagを尋ねられるので、おそらく入力したflagの正誤判定をしてくれるっぽいです。
flagを正誤判定できるということはcheckerファイルの中にflagがあると思われます。
$ sudo chmod +x checker
$ ./checker
flag?
gdbコマンドを使ってみる
一応gdbコマンドを使ってみましたが、よく分かりませんでした。
$ sudo apt install gdb
$ gdb checker
Ghidraを使ってみる
解析ソフトのGhidraを使ってみます。
下記の記事を参考にインストールしました。
使い方は下記の記事を参考にしました。
Qiita - CTFとは?Ghidraを使ったreversing入門
Ghidra実行時の様子↓

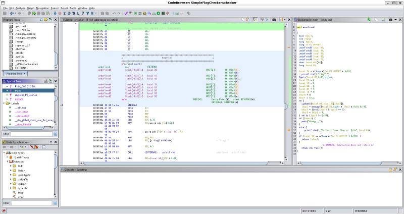
main関数の解析結果はこうなりました。
bool main(void)
{
bool bVar1;
int iVar2;
long lVar3;
long in_FS_OFFSET;
undefined8 local_98;
undefined8 local_90;
undefined8 local_88;
undefined8 local_80;
undefined4 local_78;
char local_68 [56];
long local_30;
local_30 = *(long *)(in_FS_OFFSET + 0x28);
__printf_chk(1,"flag? ");
fgets(local_68,0x32,stdin);
local_98 = 0;
local_90 = 0;
local_88 = 0;
local_80 = 0;
local_78 = 0;
lVar3 = 0;
bVar1 = true;
do {
update(&local_98,local_68[lVar3]);
iVar2 = memcmp(&local_98,table + lVar3 * 0x10,0x10);
bVar1 = (bool)(bVar1 & iVar2 == 0);
lVar3 = lVar3 + 1;
} while (lVar3 != 0x31);
if (!bVar1) {
puts("Wrong...");
}
else {
__printf_chk(1,"Correct! Your flag is: %s\n",local_68);
}
if (local_30 == *(long *)(in_FS_OFFSET + 0x28)) {
return !bVar1;
}
/* WARNING: Subroutine does not return */
__stack_chk_fail();
}
local_68がユーザが入力したflag、local_98が正解のflagっぽいです。
update関数が怪しそうですが、読んでみても何が何やらという感じです。
local_98(param_1)(アドレス値?)を追っていけばよいのかどうか。
void update(undefined8 *param_1,byte param_2)
{
int *piVar1;
byte bVar2;
uint uVar3;
uint uVar4;
uint *puVar5;
uint *puVar6;
uint uVar7;
uint uVar8;
uint uVar9;
uint uVar10;
byte bVar11;
uint uVar12;
uint uVar13;
long in_FS_OFFSET;
undefined auVar14 [16];
uint local_78;
uint uStack_74;
uint uStack_70;
uint uStack_6c;
uint local_68 [4];
uint local_58;
uint uStack_54;
uint uStack_50;
uint uStack_4c;
uint local_48;
long local_40;
local_40 = *(long *)(in_FS_OFFSET + 0x28);
puVar6 = local_68;
local_68[0] = (uint)*param_1;
local_68[1] = (uint)((ulong)*param_1 >> 0x20);
local_68[2] = (uint)param_1[1];
local_68[3] = (uint)((ulong)param_1[1] >> 0x20);
uVar8 = local_68[3] * 8 | (int)local_68[3] >> 0x1d;
uVar8 = (((local_68[2] << 0x1d | (int)local_68[2] >> 3) ^ uVar8) &
(local_68[1] << 0x17 | (int)local_68[1] >> 9) ^ uVar8) +
((int)local_68[0] >> 0x1b | local_68[0] << 5);
uVar9 = (int)uVar8 >> 0x1d | uVar8 * 8;
uVar3 = ((((int)local_68[3] >> 3 | local_68[3] << 0x1d) ^ uVar9) &
((int)local_68[2] >> 9 | local_68[2] << 0x17) ^ uVar9) +
(local_68[1] << 5 | (int)local_68[1] >> 0x1b);
uVar9 = (int)uVar3 >> 0x1d | uVar3 * 8;
uVar7 = ((((int)uVar8 >> 3 | uVar8 * 0x20000000) ^ uVar9) &
((int)local_68[3] >> 9 | local_68[3] << 0x17) ^ uVar9) +
(local_68[2] << 5 | (int)local_68[2] >> 0x1b);
uVar9 = (int)uVar7 >> 0x1d | uVar7 * 8;
uVar9 = ((((int)uVar3 >> 3 | uVar3 * 0x20000000) ^ uVar9) & ((int)uVar8 >> 9 | uVar8 * 0x800000) ^
uVar9) + (local_68[3] << 5 | (int)local_68[3] >> 0x1b);
uVar10 = (int)uVar9 >> 0x1d | uVar9 * 8;
bVar11 = param_2 >> 4;
uVar4 = -0x35014542 << bVar11 | 0xcafebabeU >> 0x20 - bVar11;
uVar4 = ((-0x11e0d12 << (8 - bVar11 & 0x1f) | 0xfee1f2eeU >> (bVar11 + 0x18 & 0x1f)) &
((-0x21524111 << (param_2 & 0xf) | 0xdeadbeefU >> 0x20 - (param_2 & 0xf)) ^ uVar4) ^
uVar4) + (uint)param_2 * 0x3b800001;
local_68[0] = local_68[0] ^ uVar4;
local_68[1] = local_68[1] ^ uVar4;
local_68[2] = local_68[2] ^ uVar4;
local_68[3] = local_68[3] ^ uVar4;
local_48 = ((int)uVar8 >> 0x1b | uVar8 * 0x20) +
((uVar3 * 0x800000 | (int)uVar3 >> 9) &
((uVar7 * 0x20000000 | (int)uVar7 >> 3) ^ uVar10) ^ uVar10) ^ uVar4;
local_58 = uVar4 ^ uVar8;
uStack_54 = uVar4 ^ uVar3;
uStack_50 = uVar4 ^ uVar7;
uStack_4c = uVar4 ^ uVar9;
auVar14 = pmaddwd(CONCAT412(local_68[3],CONCAT48(local_68[2],CONCAT44(local_68[1],local_68[0]))),
CONCAT412(uVar4 ^ uVar9,
CONCAT48(uVar4 ^ uVar7,CONCAT44(uVar4 ^ uVar3,uVar4 ^ uVar8))));
uStack_6c = SUB164(auVar14 >> 0x60,0);
local_78 = SUB164(auVar14,0);
uStack_74 = SUB164(auVar14 >> 0x20,0);
uStack_70 = SUB164(auVar14 >> 0x40,0);
puVar5 = puVar6;
uVar8 = 0;
do {
while( true ) {
uVar9 = *puVar5;
uVar13 = uVar9 & 3;
bVar11 = (byte)((int)uVar9 >> 2) & 7;
uVar4 = (uVar8 + 4) % 9;
uVar7 = uVar8 + 1;
uVar3 = local_68[(int)(uVar7 % 9)];
uVar10 = (uVar3 * 2 | (int)uVar3 >> 0x1f) ^ local_68[(int)uVar4];
uVar12 = (int)uVar3 >> (-bVar11 & 0x1f) | uVar3 << bVar11;
bVar2 = (byte)((int)uVar9 >> 5);
bVar11 = -bVar2;
if (uVar13 == 2) {
uVar9 = uVar9 + (((uVar3 ^ uStack_70) << (bVar2 & 0x1f) |
(int)(uVar3 ^ uStack_70) >> (bVar11 & 0x1f)) ^ uVar10 ^ uVar12);
}
else if (uVar13 == 3) {
uVar9 = uVar9 + ((~((uVar3 ^ uStack_6c) << (bVar2 & 0x1f) |
(int)(uVar3 ^ uStack_6c) >> (bVar11 & 0x1f)) | uVar10) ^ uVar12);
}
else if (uVar13 == 1) {
uVar9 = uVar9 + (((int)(uVar3 ^ uStack_74) >> (bVar11 & 0x1f) |
(uVar3 ^ uStack_74) << (bVar2 & 0x1f)) & (uVar10 ^ uVar12) ^ uVar12);
}
else {
uVar3 = (uVar3 ^ local_78) << (bVar2 & 0x1f) | (int)(uVar3 ^ local_78) >> (bVar11 & 0x1f);
uVar9 = uVar9 + ((uVar12 ^ uVar3) & uVar10 ^ uVar3);
}
*puVar5 = uVar9;
uVar9 = local_68[(int)uVar4];
uVar4 = (uVar8 + 3) % 9;
uVar3 = local_68[(int)uVar4];
uVar13 = uVar3 & 3;
bVar11 = (byte)((int)uVar3 >> 2) & 7;
uVar12 = (int)uVar9 >> (-bVar11 & 0x1f) | uVar9 << bVar11;
bVar2 = (byte)((int)uVar3 >> 5);
bVar11 = -bVar2;
if (uVar13 == 2) {
uVar3 = uVar3 + (((uVar9 ^ uStack_70) << (bVar2 & 0x1f) |
(int)(uVar9 ^ uStack_70) >> (bVar11 & 0x1f)) ^ uVar10 ^ uVar12);
}
else if (uVar13 == 3) {
uVar3 = uVar3 + ((~((uVar9 ^ uStack_6c) << (bVar2 & 0x1f) |
(int)(uVar9 ^ uStack_6c) >> (bVar11 & 0x1f)) | uVar10) ^ uVar12);
}
else if (uVar13 == 1) {
uVar3 = uVar3 + (((int)(uVar9 ^ uStack_74) >> (bVar11 & 0x1f) |
(uVar9 ^ uStack_74) << (bVar2 & 0x1f)) & (uVar10 ^ uVar12) ^ uVar12);
}
else {
uVar9 = (uVar9 ^ local_78) << (bVar2 & 0x1f) | (int)(uVar9 ^ local_78) >> (bVar11 & 0x1f);
uVar3 = uVar3 + ((uVar12 ^ uVar9) & uVar10 ^ uVar9);
}
local_68[(int)uVar4] = uVar3;
uVar4 = (uVar8 + 6) % 9;
uVar9 = local_68[(int)uVar4];
uVar13 = uVar9 & 3;
bVar11 = (byte)((int)uVar9 >> 2) & 7;
uVar3 = local_68[(int)((uVar8 + 7) % 9)];
uVar12 = (int)uVar3 >> (-bVar11 & 0x1f) | uVar3 << bVar11;
bVar11 = (byte)((int)uVar9 >> 5);
bVar2 = 0x20 - bVar11;
uVar8 = uVar7;
if (uVar13 != 2) break;
uVar9 = uVar9 + (((uVar3 ^ uStack_70) << (bVar11 & 0x1f) |
(int)(uVar3 ^ uStack_70) >> (bVar2 & 0x1f)) ^ uVar10 ^ uVar12);
LAB_001015c0:
local_68[(int)uVar4] = uVar9;
puVar5 = puVar5 + 1;
if (uVar7 == 9) goto LAB_001016e0;
}
if (uVar13 == 3) {
uVar9 = uVar9 + ((~((uVar3 ^ uStack_6c) << (bVar11 & 0x1f) |
(int)(uVar3 ^ uStack_6c) >> (bVar2 & 0x1f)) | uVar10) ^ uVar12);
goto LAB_001015c0;
}
if (uVar13 != 1) {
uVar3 = (uVar3 ^ local_78) << (bVar11 & 0x1f) | (int)(uVar3 ^ local_78) >> (bVar2 & 0x1f);
uVar9 = uVar9 + ((uVar12 ^ uVar3) & uVar10 ^ uVar3);
goto LAB_001015c0;
}
puVar5 = puVar5 + 1;
local_68[(int)uVar4] =
uVar9 + (((uVar3 ^ uStack_74) << (bVar11 & 0x1f) |
(int)(uVar3 ^ uStack_74) >> (bVar2 & 0x1f)) & (uVar10 ^ uVar12) ^ uVar12);
} while (uVar7 != 9);
LAB_001016e0:
uVar8 = 0;
do {
uVar9 = *puVar6;
uVar3 = uVar8 + 1;
piVar1 = (int *)((long)param_1 + (ulong)(uVar8 & 3) * 4);
*piVar1 = *piVar1 + ((local_68[(int)((uVar8 + 2) % 9)] ^ local_68[(int)((uVar8 + 5) % 9)]) &
uVar9 ^ local_68[(int)((uVar8 + 5) % 9)]);
uVar4 = (uVar9 ^ local_68[(int)((uVar8 + 8) % 9)]) & local_68[(int)((uVar8 + 3) % 9)] ^
local_68[(int)((uVar8 + 8) % 9)];
puVar5 = (uint *)((long)param_1 + (ulong)(uVar3 & 3) * 4);
*puVar5 = *puVar5 ^ ((int)uVar4 >> 0x19 | uVar4 << 7);
puVar6 = puVar6 + 1;
uVar4 = local_68[(int)((uVar8 + 6) % 9)] ^ local_68[(int)(uVar3 % 9)] ^ uVar9;
piVar1 = (int *)((long)param_1 + (ulong)(uVar8 + 2 & 3) * 4);
*piVar1 = *piVar1 + ((int)uVar4 >> 0x13 | uVar4 << 0xd);
uVar9 = (~local_68[(int)((uVar8 + 7) % 9)] | uVar9) ^ local_68[(int)((uVar8 + 4) % 9)];
puVar5 = (uint *)((long)param_1 + (ulong)(uVar8 + 3 & 3) * 4);
*puVar5 = *puVar5 ^ ((int)uVar9 >> 9 | uVar9 << 0x17);
uVar8 = uVar3;
} while (uVar3 != 9);
if (local_40 == *(long *)(in_FS_OFFSET + 0x28)) {
return;
}
/* WARNING: Subroutine does not return */
__stack_chk_fail();
}
今日はこのへんにしておきます。 他の方のwriteupを読んで勉強させていただきます。
おわりに
今日もAlpacaHackに挑戦させていただきました。 これまでに触れたことのない分野を勉強できるのでとても楽しいです。 また、ChatGPTがあればとっかかりは掴めるのでとても助かっています。 これからもAlpacaHackを通じてCTFを楽しんでいたけたら嬉しいなと思います。 それでは、また。
次回の記事
2024年12月9日の記事です。